FCoE
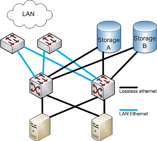
FCoE — (или Fibre Channel over Ethernet) это протокол (транспорт), определенный стандартом в комитете T11. (T11 это комитет в составе International Committee for Information Technology Standards — INCITS — отвечающий за Fibre Channel.) FCoE переносит фреймы Fibre Channel через Ethernet, инкапсулируя кадры Fibre Channel в Jumbo-кадры Ethernet-а. Стандарт в полном объеме ратифицирован в 2009 году.
FCoE предусматривает возможность сокращения расходов для центров обработки данных за счет конвергенции сетей хранения данных. TCP/IP и Fibre Channel могут работать на скоростях 10Gbps Ethernet, что приводит к экономии средств за счет снижения количества используемых сетевых адаптеров, переключений, кабелей и сетевых коммутаторов. Также снижаются затраты на охлаждение дата-центров, упрощается консолидация управления инфраструктурой центров хранения данных и обработки информации. FCoE получила быстрое развитие на рынке, поскольку данная технология обеспечивает отличную производительность, снижает совокупную стоимость решений для инфраструктуры дата-центров.
В разработке спецификации протокола FCoE приняли участие ведущие производители, такие как: Absolute Analysis, BLADE Network Technologies, Broadcom, Brocade, Fujitsu Siemens, Cisco, EMC, Emulex, Finisar, HP, IBM, Intel, Hitachi Data Systems, Mellanox, NetApp, Nuova, PMC-Sierra, QLogic и Sun Microsystems. Нормы документа с указанием подробной информации по протоколу FCoE находится в главе FC-BB-5, Глава 7, «FC-BB_E Structure and Concepts.» Настоящий стандарт опубликован комитетом ANSI T11.


